

数字分析仪实现数字传输的性能分析。提供强大功能的手持式数据网络测试仪表,操作简单、携带方便、中英文显示界面、直接显示测试统计结果的成功和失败,是电信工程技术人员可靠,有力的工具。

双击随设备附赠的【SCD可视化分析工具】,进入软件安装环节。一直进行“下一步”操作即可迅速安装,并生成桌面快捷键,建议保留。

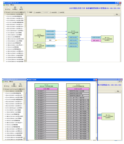
打开软件【SCD可视化分析软件】单击【导入SCL】按键,选择要加载的SCD文件路径,即可快速解析SCD文件。在“示意图”页面中,可通过单击装置进行装置查看,单击连线进行数据发布/订阅详细查看

导入SCD文件后,单击【FTP传输】即可进行配置文件下传到仪器的过程。此处需要用网线将电脑与仪器连接,并将此有限连接的IP设置成192.168.253.253,待显示“传输完成”后,即可关闭软件,拔掉网线。

传输配置文件后,即可拔掉网线。在测试仪主界面上,单击【F1】-【设置】,进入【设置】界面。单击【F3】-【刷新】,可更新测试配置文件测试仪自动加载配置文件。待“状态栏”显示【试验配置加载完成】后,即可进行测试。




